ceph rgw multisite 桶创建
本篇是介绍ceph multisite第二篇,从多zone同步的 桶创建 看元数据的同步过程。zonegroup下多zone元数据是强同步,所有从zone的元数据修改会重定向到主zone,主zone的元数据修改会通知给所有从zone。而数据部分是多zone可以同时写入,所有zone之间会相互同步,实现最终数据一致。
测试
源码中,test目录有脚本可以快速搭建多个集群,方便本地测试multisite。
在src目录运行如下命令,会自动创建zonegroup为zg1,zone分别为zg1-1,zg-2的集群。
1 | # 启动集群 |
从zone(zg1-2)创建桶
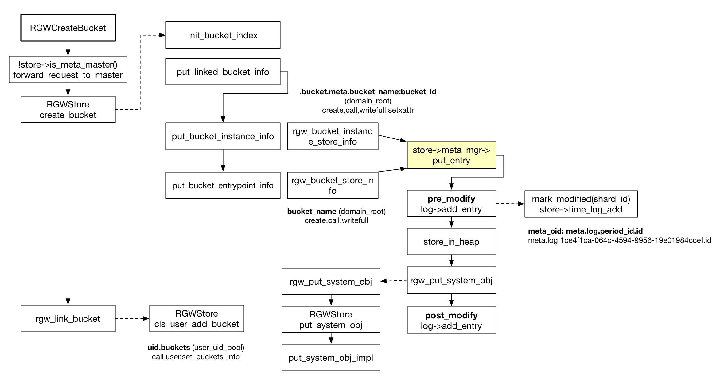
s3协议通过PUT op创建桶,执行到 RGWCreateBucket::execute(),通过 store->is_meta_master() 读取period信息,判断当前zone是否为主zone,如果不是主zone,调用 forward_request_to_master,通过system用户将请求先转发到主zone,如果主zone创建失败,则直接返回错误码。如果主zone创建成功,从zone然后继续调用 store->create_bucket,
1 | # 转发请求格式 |
主zone(zg1-1)创建
正常的创桶OP,RGWCreateBucket和 具体函数 RGWStore::create_bucket
rule的选择
一个关键的问题,创建桶需要placement-rule,目前策略是,
- 创桶时没有指定rule,那两遍都使用默认的rule
- 如果指定了rule,那两边必须有同名rule,否则创建失败
主zone同步
主zone创建过程中RGWStore::create_bucket,在初始化bucket_index(调用init_bucket_index)之后,调用put_linked_bucket_info创建bucket元数据,然后调用put_bucket_entrypoint_info在用户的桶元数据中插入omap记录,两个接口都会调用store->meta_mgr->put_entry,所有元数据操作都会通过这个接口来持久化。
元数据操作RGWMetadataManager::put_entry中持久化数据,zone的log_meta打开时(即主zone)会记录meta_log。由于meta_log和元数据的对象是两个对象,为保证完成一致性采用了日志的两步提交。在元数据持久化前,先调用pre_modify预写入meta_log,然后调用rgw_put_system_obj写入修改的元数据,完成后调用post_modify完成日志提交,保证元数据和日志一起完成。
meta_oid 中的日志,会通过meta_notify定期通知所有的从zone,让从zone来拉取最新的修改,并同步到各自的本地。
